SAP HANA 水晶报表
在水晶报表企业版中,可以通过使用信息设计工具创建的现有关系连接来访问SAP HANA数据。
你还可以使用信息设计工具或CMC创建的OLAP连接来连接到SAP HANA。
Design Studio
Design Studio可以通过使用在信息设计工具中创建的现有OLAP连接或类似于Office Analysis的CMC来访问SAP HANA数据。
仪表板
仪表板只能通过关系Universe连接到SAP HANA。在SAP HANA之上使用仪表板的客户应着重考虑使用Design Studio构建新的仪表板。
Web Intelligence
Web Intelligence只能通过关系Universe连接到SAP HANA。
SAP Lumira
Lumira可以直接连接到SAP HANA分析和计算视图。它还可以使用关系Universe通过SAP BI平台连接到SAP HANA。
Office Analysis,OLAP版本
在Office Analysis的OLAP版本中,可以使用中央管理控制台或信息设计工具中定义的OLAP连接来连接到SAP HANA。
浏览器
你可以使用JDBC驱动程序基于SAP HANA视图创建信息空间。
在CMC中创建OLAP连接
我们可以为所有BI工具创建一个OLAP连接,我们希望在HANA视图(如OLAP分析,水晶报表企业版,Design Studio)上使用它。通过IDT的关系连接用于将Web Intelligence和仪表板连接到HANA数据库。
可以使用IDT和CMC创建这些连接,并且这两个连接都保存在BO资源库中。
使用用户名和密码登录到CMC。
从连接的下拉列表中,选择OLAP连接。它也将显示已在CMC中创建的连接。要创建新连接,请去到绿色图标,然后点击此图标。
输入OLAP连接的名称和描述。可多人在不同BI平台工具中连接到HANA视图,并使用此连接。
Provider − SAP HANA。
Server - 输入HANA服务器名称
Instance - 实例编号
它还提供连接到单个多维数据集的选项(你也可以选择连接到单个分析或计算视图)或完整的HANA系统。
单击“Connect”并通过输入用户名和密码选择建模视图。
Authentication - 在CMC中创建OLAP连接时,可以使用三种身份验证类型。
-
Predefined - 使用此连接时不会再询问用户名和密码。
-
Prompt - 每次都会询问用户名和密码。
-
SSO - 特定用户
-
Enter user - HANA系统的用户名和密码以及保存和新连接将被添加到现有的连接列表中。
现在打开BI启动板,打开所有用于报表的BI平台工具,如用于OLAP的Office Analysis,并且它将要求选择连接。默认情况下,如果你在创建此连接时指定了信息视图,它将显示信息视图,否则点击“Next”并转到文件夹→选择“View”(分析视图或计算视图)。
SAP Lumira与HANA系统的连接
从开始程序打开SAP Lumira,点击“File”菜单→“New”→添加新数据集→连接到SAP HANA→“Next”
连接到SAP HANA和从SAP HANA下载的区别在于,它将从Hana系统下载数据到BO存储库,并且随着HANA系统的变化不会刷新数据。输入HANA服务器名称和实例号码。输入用户名和密码→点击“Connect”。
它将显示所有视图。你可以使用视图名称进行搜索→选择“View”→“Next”。它将显示所有度量和维度。如果需要,可以从这些属性中选择→点击“Create”选项。
SAP Lumira中有四个选项卡:
-
Prepare - 你可以查看数据并进行任何自定义计算。
-
Visualize - 你可以添加图形和图表。点击X轴和Y轴的“+”符号添加属性。
-
Compose - 此选项可用于创建可视化序列(故事)→点击“Board”添加板的数量→“create”→它将在左侧显示所有的可视化。先拖动可视化,然后添加页面,然后添加第二个可视化。
-
Share - 如果它建立在SAP HANA上,我们只能发布到SAP Lumira服务器。否则,你也可以将SAP Lumira的故事发布到SAP社区网络SCN或BI平台。
保存文件以便后续使用→去到“File”→“Save”→选择“Local”→“Save”
在IDT中创建关系连接以在WebI和仪表板中与HANA视图一起使用:
通过去到BI Platform Client工具→打开“Information Design Tool”。点击“New”→“Project”输入项目名称→“Finish”。
右键单击项目名称→去到“New”→选择“Relational Connection”→输入连接/资源名称→“Next”→从列表中选择SAP以连接到HANA系统→“SAP HANA”→选择“JDBC/ODBC driver”→点击“Next”→输入HANA系统详细信息→点击“Next”和“Finish”。
你也可以通过点击“Test Connection”选项测试此连接。
“Test Connection”→“Successful”。下一步是将此连接发布到存储库以使其可用。
右键单击连接名称→点击“Publish”连接到存储库→输入BO存储库名称和密码→点击“Connect”→“Next”→“Finish”→“Yes”。
它将创建一个带有.cns扩展名的新的关系连接。
.cns - 连接类型表示应用于创建数据基础的安全存储库连接。
.cnx - 表示本地不安全连接。如果在创建和发布Universe时使用此连接,将不允许你将其发布到存储库。
选择.cns连接类型→右键点击它→点击“New Data Foundation”→输入数据基础名称→“Next”→选择“Single Source”/“Multisource”→点击“Next”→“Finish”。
它将在中间窗格中显示带有模式名称的HANA数据库中的所有表。
将所有表从HANA数据库导入主窗格以创建Universe。使用维度表中的主键连接维度和事实表以创建模式。
双击连接并检测基数→“Detect”→“OK”→全部保存在顶部。现在,我们必须在数据基础上创建一个新的业务层,供BI应用程序工具使用。
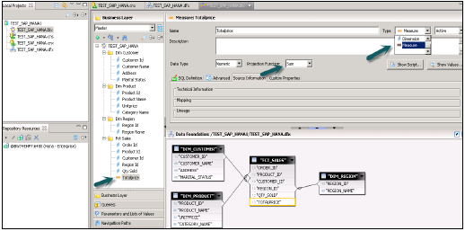
右键单击.dfx并选择新的业务层→输入名称→“Finish”。它将在主窗格下自动显示所有对象→将“Dimension”更改为“Measures”(Type - 根据需要更改为“Projection”)→全部保存。
右键单击.bfx文件→点击“Publish”→去到存储库→点击“Next”→“Finish”→成功发布Universe。
现在,从BI Launchpad或BI平台客户端工具的Webi富客户端打开WebI报表→“New”→选择Universe→“TEST_SAP_HANA”→“OK”。
所有对象将被添加到查询面板。你可以从左窗格中选择属性和度量,并将它们添加到结果对象。“Run query”将运行SQL查询,输出将以WebI中的报表形式生成,如下所示。
欢迎任何形式的转载,但请务必注明出处,尊重他人劳动共创优秀实例教程
转载请注明:文章转载自:代码驿站 [http:/www.codeinn.net]
本文标题:SAP HANA 水晶报表
本文地址:http://www.codeinn.net/hana/1844.html


